凯发pa旗舰厅官网的服务支持
资讯详情
windows系统访问设备nas功能常见兼容性问题解决指南
发布时间:2025-07-23
不同版本的 windows 在更新后,其用户组策略和权限控制机制可能存在差异,可能导致访问设备自带的nas时出现问题。以下提供针对几种常见场景的凯发pa旗舰厅官网的解决方案供参考:
- 问题1: windows11连接nas时提示“已有连接”或账户冲突
适用场景:
尝试使用新账户连nas,但系统提示已存在连接或账户信息冲突。因为win11有时候需要断开之前的映射连接,才能使用新的账户访问nas。
解决方法:
①、在电脑左下角的开始-运行输入命令提示符 (cmd) 或windows powershell回车运行,以管理员身份运行更佳。
②、在命令行窗口输入以下命令并按回车。
net use * /delete

③、命令执行成功后,尝试重新连接nas。
2、问题2: nas访问模式切换后windows无法访问
适用场景:
设备的nas原本设置为用户模式,需要用户名密码访问。而windows 电脑成功连接nas后,系统保存了用户凭据。假如将设备nas切换为了访客模式,属于允许匿名访问,此时windows 电脑再次尝试访问 nas,仍然使用之前保存的用户凭据,将导致访问失败。
解决方法: 删除 windows 电脑上缓存的旧 nas 访问凭据。
①、打开windows控制面板。
②、进入用户账户>凭据管理器。
③、选择 windows 凭据选项卡。
④、在普通凭据列表中,找到与设备nas地址相关的条目。一般都是\\nas名称或\\nas_ip地址。
⑤、点击该条目,然后选择删除并确认。
⑥、删除后,重新尝试访问nas,此时应使用访客模式。

3、问题3: windows11无法匿名访问nas,需要额外配置
适用场景:
在 windows11上尝试匿名访问配置为访客模式的 nas共享失败。
解决方法:
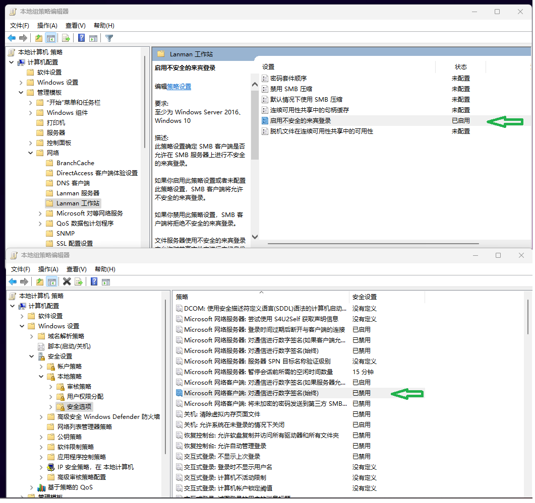
需要在 windows11的组策略中---本地安全策略中进行两项关键配置
1、启用不安全的来宾登录:
①、电脑开始--运行输入gpedit.msc,或者搜索本地安全策略,打开本地安全策略。
②、导航到:安全设置>本地策略>安全选项。在右侧策略列表中,找到网络安全双击打开,将其设置为仅来宾-对本地用户进行身份验证,其身份为来宾,点击应用并确定。
③、本地计算机策略--管理模版--网络--lanman工作站。启用不安全的来宾登录确定。

- 启用smb1.0/cifs客户端兼容性
①、开始运行输入appwiz.cpl 回车,或者打开 控制面板>程序>程序和功能。
②、点击左侧启用或关闭windows功能。在弹出的窗口中,找到smb1.0/cifs文件共享支持。
③、展开它勾选所有选项,点击确定并等待安装完成,有可能需要重启电脑。
注意:启用smb1.0存在安全风险,仅在其他方法无效且网络环境相对安全时使用。优先尝试仅配置“不安全的来宾登录”。

上一个: windows-11连接不上l2tp-over-ipsec解决思路
下一个: 域名过滤-白名单功能